Greefa

In de zoektocht naar een geschikte vervanging van ons fysieke planbord heeft LOGICS ons in korte tijd laten zien op welke wijze we het planningspakket EpicFlow – als aanvulling op het ERP-systeem – moeten inrichten zodat het is toegespitst op de situatie bij Greefa. Hiermee kunnen we een grote stap vooruit maken naar een integrale oplossing die inzicht biedt in de status van alle projecten en orders en de belading van verschillende afdelingen. Dat geeft meer grip op de leverbetrouwbaarheid.

Greefa ontwikkelt en produceert sorteer- en verpakkingslijnen voor groente en fruit, die wereldwijd worden toegepast bij de verwerking van producten zoals aubergines, tomaten, appels en mango’s. Sinds het ontstaan in 1940 is Greefa uitgegroeid tot marktleider in sorteertechnologie.
De innovatieve en vruchtvriendelijke oplossingen zorgen voor een hoge kwaliteit en capaciteit van het sorteerproces. De lijnen kunnen het hele verwerkingstraject verzorgen; van een zorgvuldige aanvoer met onder-water-dompelsystemen, de hoogwaardige selectie met vision control en meetsystemen om onderscheid te maken in maat, vorm, gewicht, kleur en kwaliteit, tot droog- en borstelsystemen en meervoudige uitdraagbanden of automatische traypackers.





‘Beter sorteren. Beter resultaat.’
www.blueprintautomation.com

Bij de pakketselectie van een digitale planningsoplossing als aanvulling op het ERP-systeem wordt de aandacht van Greefa getrokken door het multi-project resource managementsysteem EpicFlow. Vanwege eerdere ervaringen in soortgelijke productie-omgevingen wordt LOGICS gevraagd om de werkbaarheid en meerwaarde van het systeem aan te tonen, voorafgaand aan een definitieve keuze. In de vorm van een ‘Proof-of-Concept’ (PoC) is een adequate inrichting voor de projecten van Greefa bepaald en is een specificatie opgesteld voor de benodigde informatie uit het ERP-systeem. De ervaring leert dat zo’n afgebakende inventarisatiefase voorkomt dat het proces uitloopt en de focus verloren gaat. Parallel hieraan is training gegeven aan de kerngebruikers, om vervolgens gedurende een korte periode te schaduwdraaien.

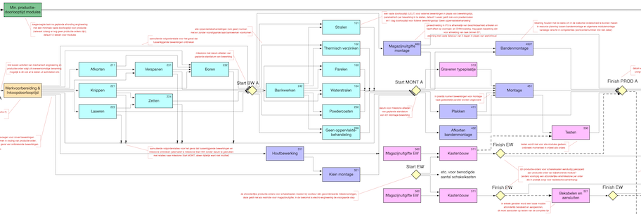
De uitgangssituatie bij Greefa is een planningsoverzicht in de vorm van een magneetbord, waarop de belangrijkste bewerkingen van de vrijgegeven productie-orders uit het ERP-systeem met gekleurde strips worden weergegeven.

Uiteraard is de samenhang in de orderafloop hiermee lastig te beheren. Bovendien is de uitgifte naar de productie-afdelingen tijdrovend en wordt de status slechts een keer per week doorgenomen.

De essentie van EpicFlow is dat de planning van taken niet deterministisch op datum wordt vastgelegd maar dat voor de taken van de verschillende projecten voortdurend een actuele prioriteit wordt bepaald gebaseerd op de resterende speling tot de vastgestelde milestones. Deze prioriteitsbepaling geeft een voorkeursvolgorde voor de uitvoering aan.

De productie bij Greefa is grotendeels projectgestuurd, waarbij meerdere onderdelen in het ERP-systeem vanuit praktische overwegingen worden gecombineerd in één productie-order waardoor de routingsvolgorde niet eenduidig is. Een uitdaging is om de gekozen orderstructuur van het ERP-systeem te vertalen naar een projectnetwerk voor EpicFlow waarin alle taken met hun onderlinge afhankelijkheden zijn opgenomen. Hierin komen de stromen van engineering, productie, assemblage en electromontage bij elkaar.

Op basis hiervan geeft EpicFlow aan of de projecten op schema lopen en voor welke taken het minst speling resteert om de gestelde deadlines te kunnen halen. Voor de planner betekent dit dat niet langer elke afzonderlijke taak gepland wordt, maar alleen de relevante milestones moeten worden beheerd. Voor elke afdeling resulteert dit in een helder overzicht van alle taken in volgorde van prioriteit. Daarbij kan een teamleider snel zien of de belading past binnen de beschikbare capaciteit van de groep en van elke individuele medewerker. Uiteraard wordt de werkuitgifte en voortgangsregistratie hiermee een stuk eenvoudiger en is de status op projectniveau op ieder moment inzichtelijk.